Simple Pipeline

The most basic Alarm Notification Pipeline will simply notify users as soon as the alarm becomes active.

Configure Alarm Notification Profile and On-Call Roster

Before you create a pipeline in the Designer, you need to configure at least one Alarm Notification Profile and at least one On-Call Roster in the Gateway.

To Create an Alarm Notification Pipeline

The following example will create a simple alarm notification pipeline in Ignition.

  1. In the Designer, create a new pipeline in the Project Browser by going to the Global area.

    images/download/attachments/6046308/Simple_Pipeline_-_Project_Browser_1.png

  2. Select Alarm Notification Pipelines, and right click to create a New Alarm Pipeline.

    images/download/attachments/6046308/Simple_Pipeline_-_New_Alarm_Pipeline_2.png

    When you create a new pipeline, the Designer switches to the Pipeline Workspace. The workspace is essentially a blank canvas and can contains various Pipeline Blocks. By default, the name of the new pipeline is called ‘New Pipeline.’

    images/download/attachments/6046308/Simple_Pipeline_-_Created_New_Alarm_Pipeline_with_Canvas_3.png

  3. It is a good practice to give a meaningful name to the pipeline. Commonly, the name acts as a way to describe what the pipeline does. Select your ‘New Pipeline,’ right click and Rename it to ‘Notify.’

    images/download/attachments/6046308/Simple_Pipeline_-_Rename_New_Pipeline_4.png

    Every pipeline has a Start Block which you will see when you create your pipeline. When an alarm is triggered, it automatically goes to the Start Block, and from there you can use other pipeline blocks to determine what you want to do with that alarm. All the available pipeline blocks are shown at the top of the Pipeline Workspace.

    images/download/attachments/6046308/Simple_Pipeline_-_Start_Block_5.png

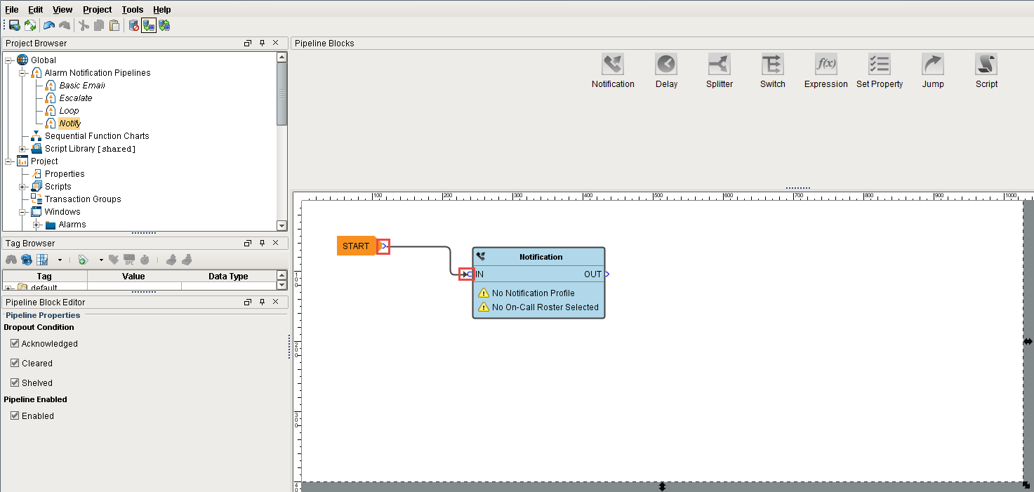
  4. The most basic pipeline you can create is to simply notify someone right away when an alarm occurs. Drag the Notification Block on to your canvas and place it next to the Start Block. Once you drag it in to your pipeline, it is not connected.

    images/download/attachments/6046308/Simple_Pipeline_-_Notification_Block_6.png

  5. Drag the output pin from the Start Block to the input pin of the Notification Block connecting the two blocks. When an alarm occurs, it’s going directly into the Start Block and then into the Notification Block.

    images/download/attachments/6046308/Simple_Pipeline_-_Connection_Points_7.png

  6. On the Notification Block, you have to configure the Alarm Notification Profile that you are going use and who you are going to send it too. You should have already configured your Alarm Notification Profile before creating your new pipeline.

    In your pipeline workspace, click on the Notification Block, and the Notification tab will open. Choose which Notification Profile from the dropdown that you want to use: Email, SMS or Voice. You can see that all three profiles are configured, but for this example, choose Email.

    images/download/attachments/6046308/Simple_Pipeline_-_Notification_Profile_8.png

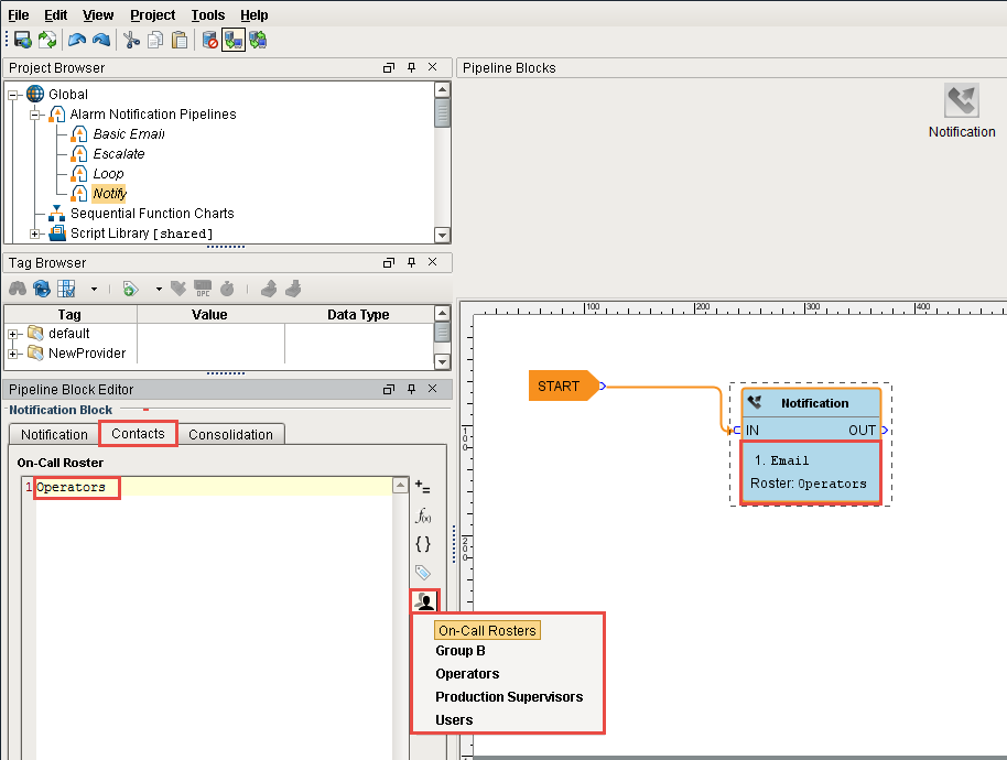
  7. In the Pipeline Block Editor, under Contacts, click the On-Call Roster icon on the right side. Select from users and groups who you want to notify about this alarm. Your On-Call Roster should have already been created before creating your pipeline.

    images/download/attachments/6046308/Simple_Pipeline_-_On-Call_Roster_9.png

You just created a very simple Alarm Pipeline. When this alarm becomes active, it goes directly to the Start Block and notifies all the users in the Operator group via Email one time.

images/download/attachments/6046308/Simple_Pipeline_-_Completed_Notify_Pipeline_10.png

Pipelines don’t do anything until an alarm is told to use it. Once you configure your Alarm Notification Pipeline, the next step is to tell your alarm to use your ‘Notify’ pipeline when the alarm becomes Active, Cleared or ACKnowledged. How to make your alarm use a pipeline is covered in the next section.

Similar Topics ...